فایروال ویندوز چیست و چگونه آن را فعال کنیم؟

Avatar
نویسنده: مدیا روشن
یکشنبه 7 دی 1404
مطالعه: ۱۳ دقیقه ۰ نظر ۴۶۷ بازدید
فایروال ویندوز (Windows Firewall) یکی از مهم‌ترین ابزارهای امنیتی این سیستم‌عامل است که نقش بسیار مهمی در محافظت از کامپیوتر در برابر حملات سایبری و همچنین آلوده شدن توسط بدافزارها و ویروس‌ها دارد. این ابزار به‌صورت پیش‌فرض در ویندوز فعال است و یکی از مهم‌ترین کارکردهای آن هم جلوگیری از دسترسی غیرمجاز به سیستم با کنترل ترافیک ورودی و خروجی است. در این مقاله از بخش آموزش ویندوز بلاگ پارس‌پک علاوه بر اینکه متوجه می‌شویم که ویندوز فایروال چیست، همچنین نحوه کار کردن با آن را نیز یاد می‌گیریم.

فایروال ویندوز چیست؟

فایروال ویندوز یک ابزار امنیتی داخلی در سیستم‌عامل ویندوز (Microsoft Windows) است که با نام دیوار آتش ویندوز هم شناخته می‌شود. یکی از مهم‌ترین وظایف این سیستم امنیتی، کنترل ترافیک ورودی و خروجی شبکه، بر اساس مجموعه‌ای از قوانین کنترلی است. در واقع هدف نهایی فایروال ویندوز، تأمین امنیت شبکه (Network Security) از طریق جلوگیری از اتصال‌های غیرمجاز یا مشکوک است تا سیستم شما در برابر تهدیداتی مانند بدافزار، انواع ویروس‌ها و یا حملات هکری محافظت شود.

علاوه بر فیلتر کردن ترافیک، با استفاده از فایروال ویندوز می‌توانید برای تمام نرم‌افزارهای نصب شده، پورت‌های مورد استفاده و حتی نوع شبکه، قوانین اختصاصی تعریف کنید. مثلا می‌توانید تنظیمات دیوار آتش را طوری تنظیم کنید که فقط بعضی از برنامه‌های نصب شده امکان دسترسی به اینترنت را داشته باشند و یا برای محافظت از پورت ها، فقط همان‌هایی را باز نگه می‌دارد که برای سیستم یا برنامه‌های نصب شده، لازم هستند.

برای اطلاعات بیشتر درباره فایروال و اهمیت آن می‌توانید مطلب فایروال چیست را مطالعه کنید.

فایروال چیست؟

مزایای Windows Firewall چیست؟

اگر شما هم جزو افرادی هستید که به‌محض نصب سیستم‌عامل، نرم افزار فایروال ویندوز را غیرفعال می‌کنید یا شاید به نظرتان این ابزار کاربرد زیادی برای شما ندارد، احتمالاً با خواندن مزایای فایروال ویندوز در تصمیم‌تان تجدیدنظر می‌کنید:

فیلتر کردن ترافیک‌های مشکوک

یکی از مهم‌ترین مزایای فایروال ویندوز، فیلتر کردن ترافیک‌های مشکوک در لحظه است؛ یعنی ترافیک ورودی و خروجی سیستم‌عامل به‌صورت دائمی کنترل شده و برای امنیت سیستم عامل، هر ترافیک مشکوکی مسدود می‌شود.

محافظت از پورت‌ ها در برابر حملات

یکی از راهکارهای مؤثر برای جلوگیری از هک در ویندوز، مسدود کردن پورت‌های بدون استفاده است که فایروال ویندوز به بهترین شکل ممکن آن را انجام می‌دهد.

کنترل دسترسی نرم افزارها به اینترنت

با استفاده از این قابلیت می‌توانید تعیین کنید که کدام‌یک از نرم‌افزارها اجازه دسترسی به اینترنت را دارند.

بدون نیاز به نصب نرم‌افزار اضافی

 تمام تنظیمات فایروال ویندوز در خود محیط این سیستم‌عامل انجام می‌شود. به‌عبارت دیگر بدون نیاز به نصب نرم‌افزار اضافی، می‌توانید از همه این ویژگی‌ها و به‌صورت کاملاً هماهنگ با سیستم‌عامل استفاده کنید.

یکپارچگی با Windows Security

فایروال ویندوز در کنار ابزارهایی مثل Windows Defender، یک سیستم امنیتی کامل را تشکیل می‌دهد که با استفاده از آن می‌توانید یک سپر امنیتی کامل روی کامپیوترتان ایجاد کنید.

بهترین سرور مجازی ویندوز پارس‌پک

سرورهای مجازی ویندوز پارس‌پک با استفاده از جدیدترین سخت‌افزارها و نرم‌افزارها طراحی و ساخته شده و از بالاترین سطح امنیت برخوردار است. پارس‌پک با ارائه خدمات پشتیبانی ۲۴ ساعته و ۷ روز هفته، خیال شما را از بابت امنیت و عملکرد سرورهای خود آسوده می‌کند

فایروال ویندوز چگونه کار می‌کند؟

فایروال ویندوز، تمام ترافیک ورودی و خروجی به سیستم را به‌صورت کامل و با سیاست های امنیتی ویندوز یا همان قوانین Inbound و Outbound، مقایسه می‌کند. در صورتی‌که درخواست این ترافیک با تمامی قوانین امنیتی سازگار باشد، مجوز عبور دریافت می‌کند و در غیر این‌صورت مسدود می‌شود.
علاوه بر این، ویندوز سطح امنیت خود را بر اساس نوع شبکه مورد استفاده (بین شبکه خانگی و عمومی) تغییر می‌دهد؛ یعنی اگر از شبکه‌های عمومی اینترنت استفاده کنید، این قوانین ممکن است نسبت به زمانی‌که از اینترنت خانگی استفاده می‌کنید، سختگیرانه‌تر باشد.

نحوه دسترسی به بخش فایروال ویندوز

ساده‌ترین راه برای دسترسی به فایروال ویندوز، از طریق جستجو در منوی ویندوز است.

نکته:

مطالب و همچنین تصاویر استفاده شده در این مقاله بر اساس فایروال ویندوز ۱۰ است. اما برای کار با فایروال ویندوز ۱۱ هم می‌توانید دقیقاً همین مراحل را انجام دهید.

نحوه دسترسی به بخش فایروال ویندوز
در همین قسمت اگر از لیست باز شده در سمت چپ، گزینه Windows Defender Firewall‌ را انتخاب کنید، محیط فایروال ویندوز در یک پنجره جدید باز می‌شود. نمونه آن در شکل زیر نشان داده شده‌است:
نحوه دسترسی به بخش فایروال ویندوز
علاوه بر این روش، برای دسترسی به فایروال ویندوز، می‌توانید از طریق کنترل‌پنل نیز استفاده کنید. نحوه دسترسی به این گزینه در شکل زیر نشان داده شده‌است:
دسترسی به فایروال ویندوز

نحوه فعال کردن فایروال ویندوز

برای فعال‌ کردن فایروال ویندوز، پس از ورود به صفحه Windows Defender، گزینه Turn Windows Defender Firewall on or off را انتخاب کنید:
فعالازی فایروال در ویندوز
اگر می‌خواهید فایروال ویندوز روی سیستم شما فعال باشد، تنظیمات این صفحه باید به‌صورت نشان داده شده در شکل زیر باشد:
نحوه فعال کردن فایروال در ویندوز
در صورت نیاز، تغییرات لازم را انجام داده و در نهایت روی دکمه OK کلیک کنید تا تغییرات اعمال شوند.

نحوه غیر فعال کردن Windows Firewall

برای غیرفعال کردن فایروال (Firewall) ویندوز، ابتدا باید به پنجره تنظیمات آن وارد شوید. نحوه دسترسی به این پنجره در قسمت قبلی توضیح داده شده‌است. پس از ورود به این صفحه، کافی است تنظیمات زیر را اعمال کنید تا فایروال غیرفعال شود:
غیرفعال کردن فایروال در ویندوز
پس از تایید این تنظیمات، اعلان غیرفعال بودن فایروال در کنار ساعت ویندوز به شما نشان داده می‌شود:
نحوه غیرفعال کردن فایروال ویندوز

عواقب و نتایج غیرفعال کردن فایروال در ویندوز

غیرفعال کردن فایروال ویندوز اگر چه شاید در نگاه اول مشکل خاصی ایجاد نکند و سیستم هم همچنان عادی به‌نظر برسد، اما واقعیت این است که وقتی این سپر امنیتی را غیرفعال می‌کنیم، در واقع راه را برای ورود هکرها، ویروس‌ها و بدافزارها باز کرده‌ایم.
چند نمونه از مهم‌ترین عواقب غیرفعال کردن فایروال ویندوز در ادامه توضیح داده شده‌اند:
  • افزایش احتمال دسترسی غیرمجاز توسط هکرها
  • احتمال ورود باج‌افزار و بدافزارها در نبود سیستم آنتی‌ویروس (Antivirus)
  • کنترل نداشتن بر روی برنامه‌هایی که نمی‌خواهید به اینترنت متصل شوند
  • امنیت پایین در شبکه‌های اینترنت عمومی مثل کافی‌شاپ‌ها، ترمینال‌ها و …

مشکلات رایج فعال و غیرفعال کردن فایروال در ویندوز

اگر چه فایروال ویندوز به‌صورت کامل با قسمت‌های دیگر این سیستم‌عامل هماهنگ است، اما باز هم ممکن است حین کار کردن، با مشکلاتی مواجه شوید. چند نمونه از این مشکلات که بیشتر از موارد دیگر تکرار شده‌است، در ادامه معرفی شده‌اند:

۱- نمایش پیام Turn on Windows Firewall با وجود فعال بودن فایروال

اگر حتی با وجود فعال کردن فایروال، هنوز هم پیغام Turn on Windows Firewall را دریافت می‌کنید، بهتر است بدانید که کاربران دیگری هم همین موضوع را گزارش داده‌اند. در این حالت فایروال سیستم شما روشن است، اما مکانیزم تشخیص ویندوز نتوانسته این موضوع را تشخیص دهد. در یکی از کامیونیتی‌های ویندوز اشاره شده‌است که برای حل این موضوع باید تنظیمات فایروال را ریست کنید.

۲- کار نکردن بعضی از نرم‌افزارها با فعال کردن فایروال

در صورت فعال کردن فایروال، ممکن است بعضی از نرم‌افزارهای نصب شده روی سیستم، کار نکنند یا برای ورود به آن‌ها دچار مشکل شوید. دلیل این موضوع در بیشتر موارد بسته شدن پورت (Port Blocking) مورد استفاده نرم‌افزار توسط فایروال است.

۳- تداخل تنظیمات فایروال با آنتی‌ویروس‌های دیگر

بعضی از ابزارها یا آنتی‌ویروس‌های دیگر ممکن است تنظیماتی داشته باشند که فایروال را غیرفعال کند و یا از کار بیندازد. حتی در برخی موارد گزارش شده است که در این موارد، خود فایروال هم نمی‌تواند وضعیت را به‌صورت صحیح گزارش کند. بنابراین حتی شاید خودتان هم متوجه نشوید که فایروال غیرفعال شده‌است.

نحوه آپلود نرم‌افزار در فایروال ویندوز

همان‌طور که در قسمت‌های قبلی هم اشاره شد، یکی از متداول‌ترین کارهایی که در فایروال ویندوز انجام می‌شود، جلوگیری از دسترسی نرم‌افزارها به اینترنت است. در این قسمت نحوه انجام این کار به‌صورت گام‌به‌گام توضیح داده شده‌است:

گام اول: ورود به بخش Windows Defender Firewall

ابتدا به کنترل‌پنل ویندوز وارد شوید و گزینه Windows Defender Firewall را انتخاب کنید. نحوه دسترسی به این گزینه در شکل زیر نشان داده شده‌است:
نحوه آپلود نرم‌افزار در فایروال ویندوز

گام دوم: ورود به بخش قوانین Inbound و Outbound

از منوی سمت راست، گزینه Advanced Setting را انتخاب کنید.
فعالسازی فایروال در ویندوز
سپس در پنجره جدید، گزینه Inbound Rules را از منوی کناری انتخاب کنید:
نحوه آپلود نرم‌افزار در فایروال ویندوز

گام سوم: معرفی نرم‌افزار برای جلوگیری از دسترسی به اینترنت

روی گزینه Inbound Rules کلیک کنید. با این کار تمام نرم‌افزارهایی که به اینترنت دسترسی دارند و یا جلوی دسترسی آن‌ها به اینترنت گرفته شده‌است، در یک لیست به شما نشان داده می‌شود:
نحوه آپلود نرم‌افزار در فایروال ویندوز
در این پنجره و از منوی سمت راست، روی گزینه New Rule کلیک کنید:
نحوه آپلود نرم‌افزار در فایروال ویندوز
در پنجره بعدی، گزینه Program را علامت‌دار کرده و سپس روی Next کلیک کنید:
نحوه آپلود نرم‌افزار در فایروال ویندوز
حالا باید مسیر فایل اجرایی نرم‌افزار موردنظر را انتخاب کنید. برای این کار گزینه This Program Path را انتخاب و روی دکمه Browse کلیک کنید:
نحوه آپلود نرم‌افزار در فایروال ویندوز
مثلاً در این مثال ما می‌خواهیم جلوی دسترسی نرم‌افزار فتوشاپ را به اینترنت بگیریم. برای این کار به محل نصب نرم‌افزار رفته و فایل اجرایی آن را انتخاب می‌کنیم:
فعالسازی فایروال در ویندوز
حالا روی دکمه Next کلیک کنید:
آپلود نرم افزار در فایروال
در پنجره بعدی باید تعیین کنید که می‌خواهید اجازه دسترسی نرم‌افزار انتخاب شده به اینترنت را بدهید یا می‌خواهید جلوی این کار را بگیرید. گزینه Block the Connection را انتخاب کرده و روی Next کلیک کنید:
اپلود نرم افزار در فایروال
در پنجره بعدی باید تعیین کنید که Rule تعیین شده در چه مواردی باید فعال باشد. به‌عنوان مثال اگر فقط تیک گزینه Public را بزنید، نرم‌افزار انتخاب شده فقط در صورتی‌که به یک شبکه عمومی مثل رستوران متصل باشید، اجازه دسترسی به اینترنت را ندارد. در این مثال ما تصمیم گرفتیم که از دسترسی نرم‌افزار به اینترنت به‌صورت کامل جلوگیری کنیم:
نحوه آپلود نرم‌افزار در فایروال ویندوز
پس از کلیک روی دکمه Next، پنجره‌ زیر به شما نشان داده می‌شود. در این پنجره باید یک نام دلخواه برای نرم‌افزار خود انتخاب کنید. این نام در لیست نرم‌افزارها نشان داده می‌شود:
نحوه آپلود نرم‌افزار در فایروال ویندوز
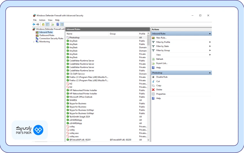
پس از انتخاب نام، روی دکمه Finish کلیک کنید. در این‌صورت پنجره زیر به شما نشان داده می‌شود. همان‌طور که در شکل نیز می‌بینید، دسترسی Photoshop به اینترنت کاملاً بسته شده‌است:
نحوه بستن دسترسی نرم افزار به اینترنت در فایروال ویندوز
با این روش، ترافیک ورودی به نرم‌افزار به‌صورت کامل مسدود می‌شود. برای اینکه نرم‌افزار هم نتواند ترافیکی را به اینترنت ارسال کند، دقیقاً همین مراحل را برای بخش Outbound تکرار کنید. این مراحل همان قوانین Inbound و Outbound است که ممکن است نام آن را شنیده باشید.

جایگزین‌های فایروال ویندوز

اگر به هر دلیل فایروال ویندوز پاسخ‌گوی نیاز شما نیست یا به‌دنبال کنترل‌های امنیتی بیشتری روی ترافیک TCP/IP هستید یا می‌خواهید بخش Network Access Control را به‌صورت پیشرفته‌تر مدیریت کنید، گزینه‌های دیگری هم هستند که می‌توانید از آن‌ها استفاده کنید. در ادامه به چند مورد از معتبرترین این موارد اشاره شده‌است:
  • Comodo Firewall: این ابزار یک فایروال قدرتمند است که کنترل کاملی روی ترافیک TCP/IP ارائه می‌دهد. علاوه بر این با سیستم Defense Puls، این قابلیت را دارد که فعالیت‌های مشکوک را قبل از آسیب‌ رساندن به سیستم، شناسایی و مسدود کند.
  • GlassWire Firewall: این فایروال با داشبورد گرافیکی پیشرفته، تمام ترافیک ورودی و خروجی را نمایش می‌دهد و به کاربران اجازه می‌دهد مدیریت Network Access Control را با دقت بیشتری انجام دهند.
  • ZoneAlarm Firewall: فایروال زون‌آلارم با قابلیت‌هایی مانند تشخیص حملات، کنترل رفتار برنامه‌ها و محافظت از شبکه‌های خانگی، امنیت کامل و پایداری را برای کاربر فراهم می‌کند.
  • TinyWall:‌ تینی‌وال نمونه کامل یک فایروال ساده و سبک است که روی موتور Windows Firewall طراحی شده اما امکان تعریف قوانین بیشتر و کنترل هدفمندتر روی برنامه‌ها را بدون نیاز به منابع زیاد، فراهم می‌کند.

تنظیمات پیشرفته فایروال ویندوز

اگر کاربر معمولی باشید، همان تنظیمات اولیه، برای نیازهایتان کافی است؛‌ اما اگر نیازهای سطح بالاتری داشته باشید، به تنظیمات پیشرفته نیاز دارید. برای دسترسی به این تنظیمات، ابتدا وارد صفحه Windows Firewall شوید و سپس روی گزینه Advanced Setting کلیک کنید.
تنظیمات پیشرفته فایروال ویندوز
در ادامه، چند نمونه از مهم‌ترین و متداول‌ترین این تنظیمات توضیح داده شده‌است:

۱- Inbound Rules

تنظیمات Inbound Rules که روش استفاده از آن در بخش قبلی هم توضیح داده شد، مشخص می‌کند که چه نوع ترافیکی اجازه ورود به سیستم را دارد. کاربرد اصلی این بخش، ایجاد امنیت در برابر حملات از طریق شبکه‌ است. بسیاری از حملات سایبری مثل Port Scanning، Brute Force یا تلاش برای نفوذ از طریق پورت‌های باز، از همین قسمت کنترل می‌شوند. با تنظیم صحیح قوانین، فقط سرویس‌هایی که واقعا لازم هستند اجازه دریافت ترافیک دارند و سایر درخواست‌های ورودی به شکل کامل مسدود می‌شوند.

۲- Outbound Rules

Outbound Rules تعیین می‌کند چه برنامه‌هایی اجازه دارند از سیستم شما به اینترنت یا شبکه درخواست ارسال کنند. مثلا اگر می‌خواهید یک نرم‌افزار مانع ارسال اطلاعات شود، باید از این قسمت استفاده کنید. نکته‌ای که در این قسمت باید به آن توجه داشته باشید این است که ویندوز به‌صورت پیش‌فرض، محدودیتی برای Outbound در نظر نمی‌گیرد. بنابراین اگر نیاز دارید تا ارتباط یک نرم‌افزار را با اینترنت مسدود کنید، خودتان باید این کار را انجام دهید.

۳- Connection Security Rules

Connection Security Rules برای رمزگذاری و ایمن کردن ارتباطات شبکه‌ای استفاده می‌شود. این قوانین با استفاده از پروتکل‌هایی مثل IPsec کمک می‌کنند داده‌ها بین دو سیستم فقط در صورت احراز هویت و رمزگذاری معتبر منتقل شوند.
کاربرد اصلی این تنظیمات در شبکه‌های سازمانی و ارتباطات حساس است. مثلا اگر دو سرور باید به صورت امن با هم تبادل داده داشته باشند، از IPsec برای جلوگیری از شنود اطلاعات و یا دستکاری آن‌ها در مسیر، استفاده می‌شود. با فعال‌سازی این قوانین، ارتباط بین دو Endpoint تنها زمانی برقرار می‌شود که شرایط امنیتی تأیید شده باشد.

۴- Monitoring

Monitoring نمای کلی تمام قوانین فعال، وضعیت ترافیک و تنظیمات فعلی فایروال را نمایش می‌دهد. این بخش برای تحلیل مشکلات شبکه، بررسی عملکرد قوانین و پیدا کردن تداخل بین Ruleها استفاده می‌شود.
در این قسمت می‌توانید بررسی کنید که کدام Rule فعال است، کدام پورت‌ها باز هستند و کدام سرویس‌ها اجازه ارسال یا دریافت اطلاعات را به اینترنت دارند.

جمع‌بندی

فایروال ویندوز یک سیستم امنیتی در این سیستم‌عامل است که با مانیتور کردن ترافیک‌های ورودی و خروجی، از سیستم شما در برابر بدافزارها، ویروس‌ها و همچنین حملات سایبری جلوگیری می‌کند. در این مقاله از بلاگ پارس‌پک نحوه کارکردن فایروال ویندوز، خطراتی که در صورت غیرفعال کردن آن ممکن است ایجاد شود و همچنین تنظیمات پیشرفته مانند جلوگیری از دسترسی یک برنامه خاص به اینترنت به‌صورت کامل توضیح داده شده‌است.

سؤالات متداول

فایروال ویندوز چیست؟

فایروال ویندوز یک ابزار امنیتی داخلی در سیستم‌عامل ویندوز است که ترافیک ورودی و خروجی شبکه را کنترل می‌کند و جلوی دسترسی‌های مشکوک یا غیرمجاز را می‌گیرد تا سیستم در برابر حملات و بدافزارها ایمن‌تر باشد.

آیا روشن گذاشتن فایروال باعث کندی سیستم می‌شود؟

خیر. فایروال ویندوز منابع زیادی مصرف نمی‌کند و از طرف دیگر، به‌صورت کامل با قسمت‌های دیگر سیستم‌عامل همگام است تا هیچ بار اضافه‌ای روی منابع سخت‌افزاری وارد نکند.

آیا می‌توان قوانین فایروال را برای یک نرم‌افزار خاص تغییر داد؟

بله. با قوانین Inbound و Outbound می‌توانید به‌صورت کامل برای هر برنامه قوانین جدیدی تعیین کنید یا دسترسی آن را محدود کنید.

دیدگاهتان را بنویسید

نشانی ایمیل شما منتشر نخواهد شد. بخش‌های موردنیاز علامت‌گذاری شده‌اند *


ارسال دیدگاه در وبلاگ پارس‌پک را مطالعه کرده و آن‌ها را می‌پذیرم.